介绍
Autoruns是一款由微软旗下Sysinternals公司出品的专业系统启动项管理工具,这款工具小巧免费,单执行文件,利用它可以查看管理包含系统和任何软件的自动启动项位置的所有信息。它即能显示 Windows 启动或登录时自动运行的程序,又允许用户自定义禁用或删除它们,例如,那些在“启动”文件夹和注册表相关键值中的程序。此外它还可以管理包括:资源管理器右键扩展(如右键菜单项目)、IE浏览器插件(如工具栏扩展)、系统服务和驱动、计划任务、镜像劫持等自启动程序类目的所有详细,进行验证分析操作。
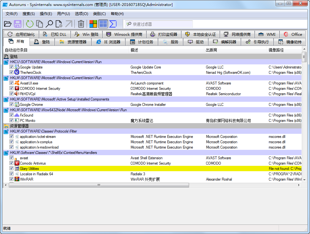
软件截图

此版特点
by th_sjy,rzp428
- 汉化,去首次启动条款协议弹窗,32/64位自适应
更新日志
v14.11 版本更新:2024年2月6日
– 此更新修复了在启动文件夹项中解析参数的错误。
注意事项
1、不要盲目删除启动项!可先禁用启动项(把启动项前面打的勾去掉),然后重启一下电脑看看对系统有无影响,如对系统有影响则重新启用该启动项,如确认不是系统必须使用的关键启动项后才能删除;
2、如启动项是黄色高亮显示,表明软件没有扫描到添加该启动项的安装软件或可执行文件,使用右键跳转到文件夹,如找不到安装文件夹或可执行文件,再按上述方法禁用或删除即可。
Puresys纯净系统-软件下载.png)

啊这……要不再发个Sysinternals工具箱?我看挺好的